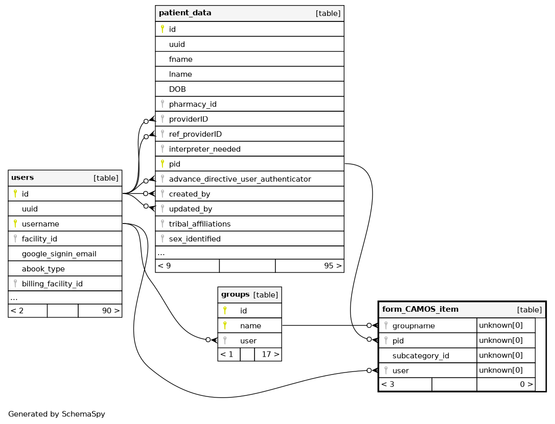
form_CAMOS_item


If there is patient data for this table the file for this export will be found in the extracted zip folder location under the filename of form_CAMOS_item.csv

If there are non-patient data column elements that are not part of the designated record set they will be marked in the Comment's column for that data element

Description

CAMOS patient chart templates for a single item inside a CAMOS subcategory

Columns

Column Type Size Nulls Auto Default Children Parents Comments
id BIGINT 19 null
date DATETIME 19 NULL
pid BIGINT 19 NULL
patient_data.pid Defined in XML R

The internal patient identifier

user VARCHAR 255 NULL
users.username Defined in XML R

User responsible for creating this category.

groupname VARCHAR 255 NULL
groups.name Defined in XML R

The groupname that created this record.

authorized TINYINT 3 NULL
activity TINYINT 3 NULL
item TEXT 65535 NULL
form_CAMOS.item Defined in XML R
form_CAMOS.subcategory Defined in XML R
content TEXT 65535 NULL
subcategory_id BIGINT 19 null
form_CAMOS_subcategory.id Defined in XML R

The CAMOS subcategory this item is part of.

Indexes

Constraint Name Type Sort Column(s)
PRIMARY Primary key Asc id

Relationships